Integration with Leadsquared
This support article provides a detailed guide on how to seamlessly integrate CloudAgent with Leadsquared CRM.
Technical Prerequisites
- LeadSquared Account
- Must have active LeadSquared user credentials and permission to install marketplace apps.
- Browser Compatibility
- Preferably Chrome and Edge.
- Supported Editions
- LeadSquared SaaS
- Permissions Needed
- LeadSquared Admin role to install the “Universal Telephony Connector.”
Core Features & Behaviors
Feature | Description |
---|---|
Click to Call | Standard CTI Click-to-Call (C2C) |
Screen Pop | On inbound or outbound calls, CloudAgent searches LSQ records using the caller number (caller ID). • Based on the search results, the associated contact or entity page is automatically opened in LSQ. • This ensures agents have context before beginning the interaction. |
Call log/call task Creation/Updation | • When a call is received or made, CloudAgent sends the event data and call recording to the LSQ-defined callback URL. • A call task or log is created for all types of calls (inbound, outbound, manual, dialer). • These tasks can include metadata such as call duration, disposition, and call outcome, depending on the configuration of the LSQ integration. |
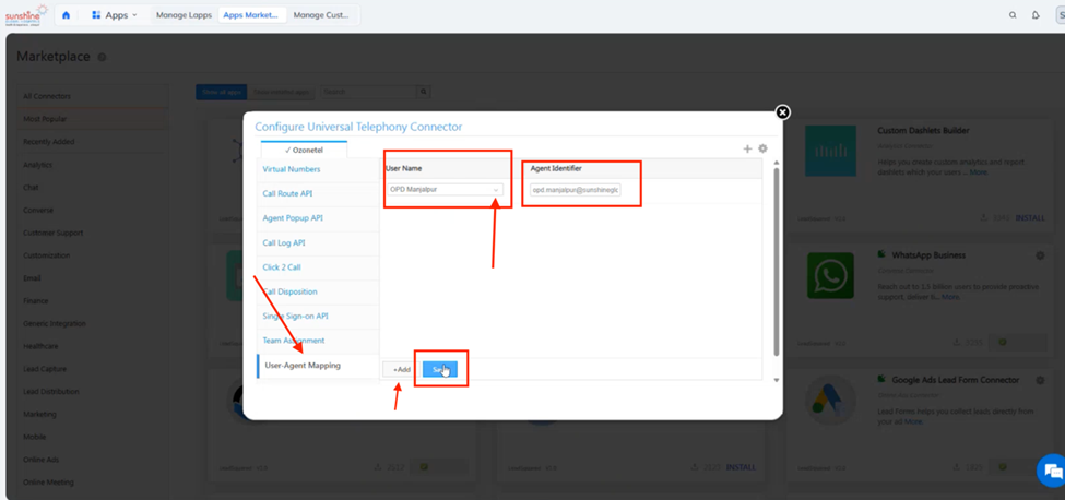
Installation of Telephony Connector
- Login to the Leadsquared account.
- Hover on 'APPS' on the top menu bar and select 'Apps Marketplace' as shown below.

- Search for 'Universal Telephony Connector' in the apps marketplace & click 'Install'
- Post installation, click on the settings icon as shown below.

- A new window opens to configure the DID numbers
- By default the pop up window will be blank in the absence of DID information
- Click on '+' icon on the top right corner to add the CloudAgent connector

1. Select the 'LeadSquared Generic Telephony Connector' in the Connector Type dropdown & give a desired name

2. Add all the DID numbers available in the account and Click 'Save'. The connector is now added to the LeadSquared CRM.

Note:All the settings on the left navigation are pre-defined. No further action is needed during the configuration.
- Post successful installation of the connector & addition of DID numbers, Ozonetel app will be visible on the bottom left corner of the CRM.

-
To integrate the new CxHub, update the Panel URL to reflect the new CxHub agent login on your account. Follow these steps:
-
Navigate to APPS -> Apps Marketplace -> Universal Telephony Connector.
-
Click on settings -> Configure.
-
Under Agent Popup API, go to 'Agent Panel Settings'.
-
Update the Panel URL to: https://agent.cloudagent.ozonetel.com/login. Re-login to your account to ensure that the changes are updated.
-
Updated 4 months ago